Documentation ▼

Hardware Requirements

Hardware requirements for server components.

Transfer Server

The transfer server is the central component on the part of the universities and research institutions. This is where the ingestor is installed and the metadata extractors are stored.

Component Minimum Requirements Recommended Requirements
Memory 8 GB 16 GB or more
CPU 4 cores 8 cores or more
Network 1 Gbps 10 Gbps or more
Local Storage 80 GB 120 GB SSD or more

The transfer server must be capable of transferring large amounts of data (approximately 1-2 TB) using Globus or S3 to another server. Additionally, the server will run metadata extractors that analyze hundreds of small text files and extract their contents. Smaller sites may be able to use a virtual machine for this role, but sites with large data transfer requirements will generally want a dedicated machine for good performance.

Most sites will run both the ingestor and Globus from the same machine. It is possible to run them from separate machines, but both systems should share data storage.

Cache Storage

OpenEM is flexible and can adapt to existing data storage systems. The most common are either to use microscope storage directly (by mounting storage from each detector on systems running OpenEM services) or to have a large central storage system that data gets copied to after acquisition. Either way, you should be clear on how data is organized and which users should have access to the data.

The cache storage should provide enough capacity to hold datasets until they can be archived; typically a minimum of 30 days is recommended.

Component Minimum Requirements Recommended Requirements
Storage 50 TB 100 TB or more

Software Requirements

Software requirements for server components

Operating System

One of the following Linux distributions supported by GCS is required:

  • Red Hat Enterprise Linux 8, 9, 10 and derivatives
  • Rocky Linux, AlmaLinux, Oracle Linux, CentOS Stream
  • Fedora 41, 42
  • Debian 11, 12, 13
  • Ubuntu 22.04 LTS, 24.04 LTS, 25.04
  • SUSE Linux Enterprise Server 15.6
  • OpenSUSE Leap 15.6

The ingestor software can run on either Linux or Windows.

The software components can be compiled for different target operating systems. It is important that the operating systems are kept up to date and regularly supplied with updates.

Additional Packages

The OpenEM Standard Deployment uses docker compose to run the ingestor service. Running without docker is possible but requires the binaries and configuration to be manually upgraded.

Network Requirements

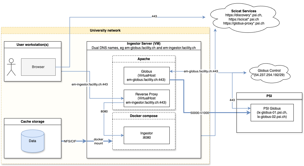
Network Overview Network Traffic overview. Bold lines indicate data movement, while thin lines show HTTPS calls.

Firewall rules

Network isolation is important to the security of EM facilities. OpenEM has been designed not to require any ports to be accessible from the general internet. However, firewalls must be configured to allow traffic to and from some trusted hosts.

The following ports should be open for a standard configuration using globus to transfer data to PSI from the same machine that runs the ingestor.

Service Port Source Destination Reason
Globus tcp/443 ingestor-server 54.237.254.192/29 Globus Control Out
Globus tcp/443 54.237.254.192/29 ingestor-server Globus Control In
Globus tcp/50000-51000 ingestor-server 192.33.126.53 (lx-globus-01.psi.ch)
192.33.126.54 (lx-globus-02.psi.ch)
Globus GridFTP Out
Ingestor tcp/4431 User workstations ingestor-server Ingestor API
SciCat tcp/443 User workstations discovery.psi.ch
discovery-qa.psi.ch2
discovery.development.psi.ch2
SciCat frontend
SciCat tcp/443 ingestor-server
User workstations
dacat.psi.ch
dacat-qa.psi.ch2
scicat.development.psi.ch2
SciCat backend
SciCat tcp/443 ingestor-server
User workstations
globus-proxy.psi.ch
globus-proxy.development.psi.ch2
OpenEM globus proxy

Domain names

All OpenEM traffic is encrypted with HTTPS. Modern browsers will refuse session sharing and cross-origin resource sharing without valid HTTPS certificates.

Each facility should register two domains:

  1. Globus (em-globus.facility.ch in examples)
  2. Ingestor (em-ingestor.facility.ch in examples)

Usually both domains should be added to your DNS server as CNAME records resolving to the actual hostname of the transfer server. A reverse proxy is then used to direct traffic to the correct service (see installation chapter for details).

See facility overview for current facility domain names.

< Back Next >

References

  1. The port at the work station is configurable and independent of Globus 

  2. URLs for testing purposes only  2 3 4 5